As part of the aforementioned 'updates on personal projects' - this post is a transparent sort of look into one of the development aspects of Zenerith that has been under consideration for quite a while now.
Firstly, I want to acknowledge something. Zenerith's development has been slow, and probably a little on the quiet side. I have been pretty busy with life and my full time job, and Zenerith at this point in time has been relegated to a side project/hobby - and when you're already working on another Roblox game as a full time job the motivation and time is difficult.
It's been over 7 months since the last public test build, and while I have posted some sneak peaks recently under the @Zenerith Twitter account - I'm now writing this article to sort of give a more in depth explanation of what's going on with Zenerith, a sort of rundown of the past 7 months of Zenerith, my struggles and where we're going forward from here.
The struggle for content
One of the biggest hurdles for Zenerith lately, and part of the reason it's taken this long to really "address the elephant in the room" or release another public test build - is content.
Developing RPG mechanics is very fun. Being an RPG nerd as well of course, I got myself into this rut naturally as part of the development process. While mechanics are easy to build and iterate upon, trying to build out a world is a lot harder. Especially when you're a bit too focused on having it perfect.
Figuring out a good beginning
With content development, the biggest struggle so far has been introducing the player to the world of Zenerith.
There's one question in mind here: What's the ideal way we should introduce the player to the world?
In the predecessor of Zenerith - Heroes Legacy - we just placed the character in a village, with no real explanation as to why they're there. The villager just kind of said "go to class trainer" and there was this linear path the player could take - it was a bit too boring and players were confused as to where to go. (This was the feedback I got, even from well-seasoned Roblox developers)
When the time came to do this for Zenerith, what stumped me most was how to start the story in a more exciting way, but also in a way where it's introducing the player to the world mechanically and lore-wise... and thus because I wanted it to be "exciting" I made a very... unfortunate decision.
Agarok's Bounty

What ended up being done, was the version of Zenerith I released 7 months ago. (v0.32) It currently has a single player "instance" (Instance here means your own server) as the starting experience called "Agarok's Bounty" - and it was a cool idea at the time - in which the player was supposed to take on the role as a prisoner on a pirate ship, looking for the means to escape and to also introduce the player to the world
However:
- From a development perspective - It cost me a lot of time to work on. While I think it was pretty cool to work on - when you're trying to get a game out into the world - the last thing you want to do is to increase your scope (and thus the time spent) on something that's effectively a very small part of the player's experience.
- From a player perspective - I don't think it was a good way to introduce the player to the world. The start experience was too linear, it didn't let you learn the game on your own terms, and didn't really introduce you to the world well.
- From a story perspective - It wasn't really planned out well, and wasn't easy to integrate into the post-tutorial experience. How do we continue the game from shipwrecking in the southern isles? how does this relate to our overarching story?
Even though as a technical piece, it was fun to work on (albeit a very long detour) it wasn't the greatest choice from a game design perspective. (retrospectively)
Contrasting the starting experiences
If there's one thing to take away from all this, too much time was spent on trying to make the start experience too "perfect" and cinematic, and in doing that it didn't fit our narrative well, and it cost too much time and cost us "creative debt" (what I'm using for the content parallel of programming's technical debt).
The Elder Scrolls: As an example of two different experiences
I had the joy of completing the main story for The Elder Scrolls III: Morrowind in the last couple of months. Even though it was an old game, I actually found it worked very well. It wasn't forcing me into the narrative. Once I created my character, getting into doing what I wanted to do was very quick. The story was quite interesting, and I could do it at my own pace and discover things on my own.
If we compare that to another game in the same series - The Elder Scrolls V: Skyrim - where you're forced to essentially go through a long slog of a cutscene and tutorial before you can actually play the game how you like; and have the expose forced on you - I think you can understand where I'm getting at.
If we apply these sort of ideas to Zenerith: Agarok's Bounty was closer to Skyrim in the sense that you were forced to go through a scenario tutorial. Especially Zenerith being a class-based multiple character oriented sort of RPG, this would not be an ideal experience. With morrowind your story is more your own after you're free from customs.
On the other hand, too much freedom might not be ideal either from experience. Incorporating the differences onto a platform like Roblox, we need a good balance of freedom as well as a reasonable direction involving the story for the player to start in if they choose. Give a nice start to the game with a bit of hand holding for new players, but also keep it open for those who just want to explore and do their own thing in Zenerith.
The focus should have been applied on making the experience varied, replayable while also interesting and not so linear. Give the player a choice to how they want to approach your game when starting off. This is something I'm thinking of with how we introduce players to Roblox Islands (the game I work on full time) as well, because 100% if players are creating new profiles; regardless you should be giving the freedom of choice while also giving the option to give a helping hand, regardless of whether or not they're new.
Going forward: The Isle of Frostfall
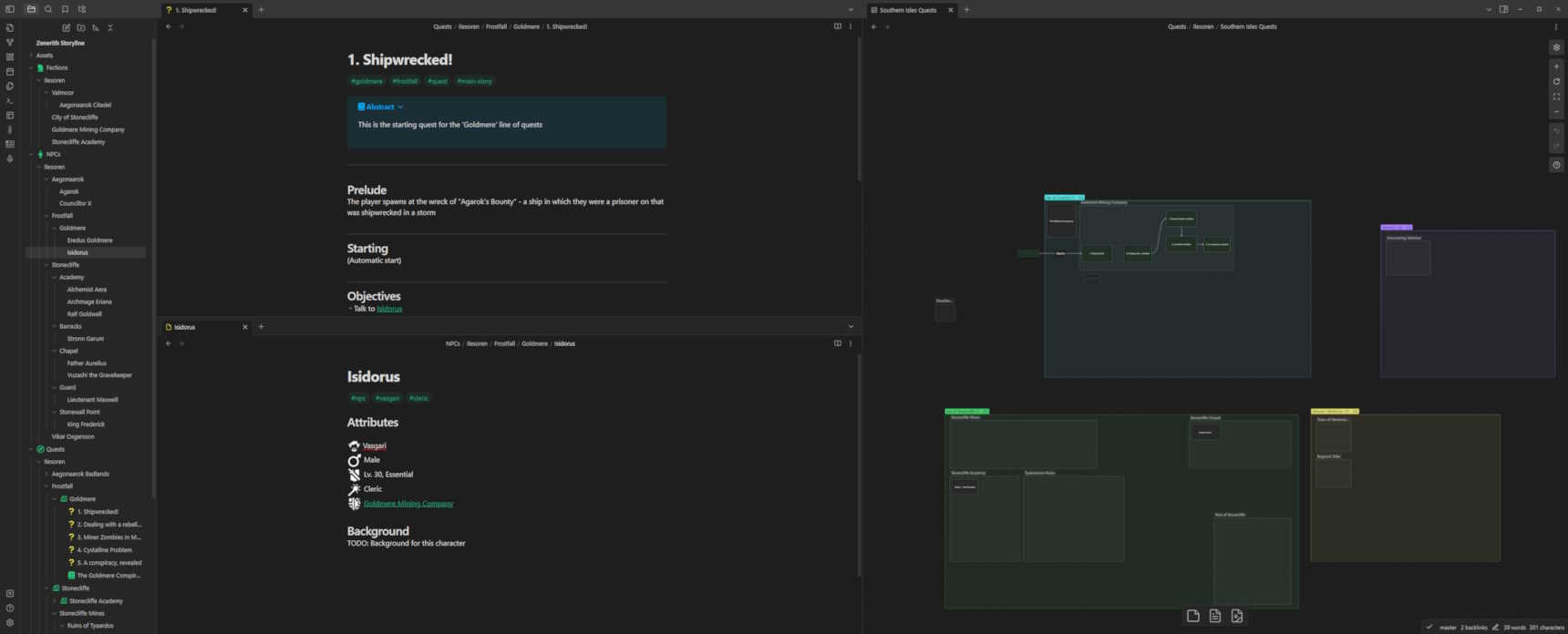
With that all in mind, the way forward is to have less of an emphasis on making it a sparkly and perfect starting experience. Introduce the player to the world through the Isle of Frostfall, and use Goldmere as the main hub for the quests in the region.
I have a quite interesting story for that particular town for players to uncover, and there will be other side stories alongside it for players to explore as well.

Now with the world building, to ensure this dead-end doesn't occurr again - I have decided to use Obsidian as a big lore archive - Instead of relying on scattered documents and pulling ideas out of a hat like I did with Agarok's Bounty.
With luck, the story itself can be built when I am not as available to work on the game itself. Especially since I have quit social media on my phone now. I know I have time when I take my breaks where I can use that boredom in a good way. 😉


